本文档是为需要给现有的 i.MX RT BSP 添加更多外设驱动的开发者准备的。通过阅读本文,开发者可以按照自己的实际情况给现有 BSP 添加自己需要的驱动。
本章节以添加片上外设驱动为例,讲解如何为 BSP 添加更多可用驱动。如果想使用的片上外设是 片上外设配置菜单 里没有的,就需要开发者自己添加了。下面我们将演示如何为 imxrrt1052-fire-pro BSP 添加 I2C2 驱动。
没有安装 MCUXpresso 软件可以访问 NXP 官网下载 MCUXpresso 软件。
野火 Pro BSP 默认只支持 I2C1,开发者如果需要使用 I2C2,则需要自己添加。
添加 I2C2 的外设支持需要以下几步:
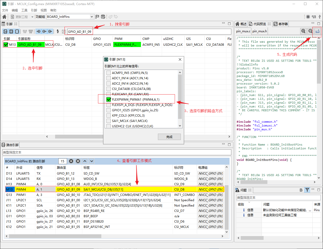
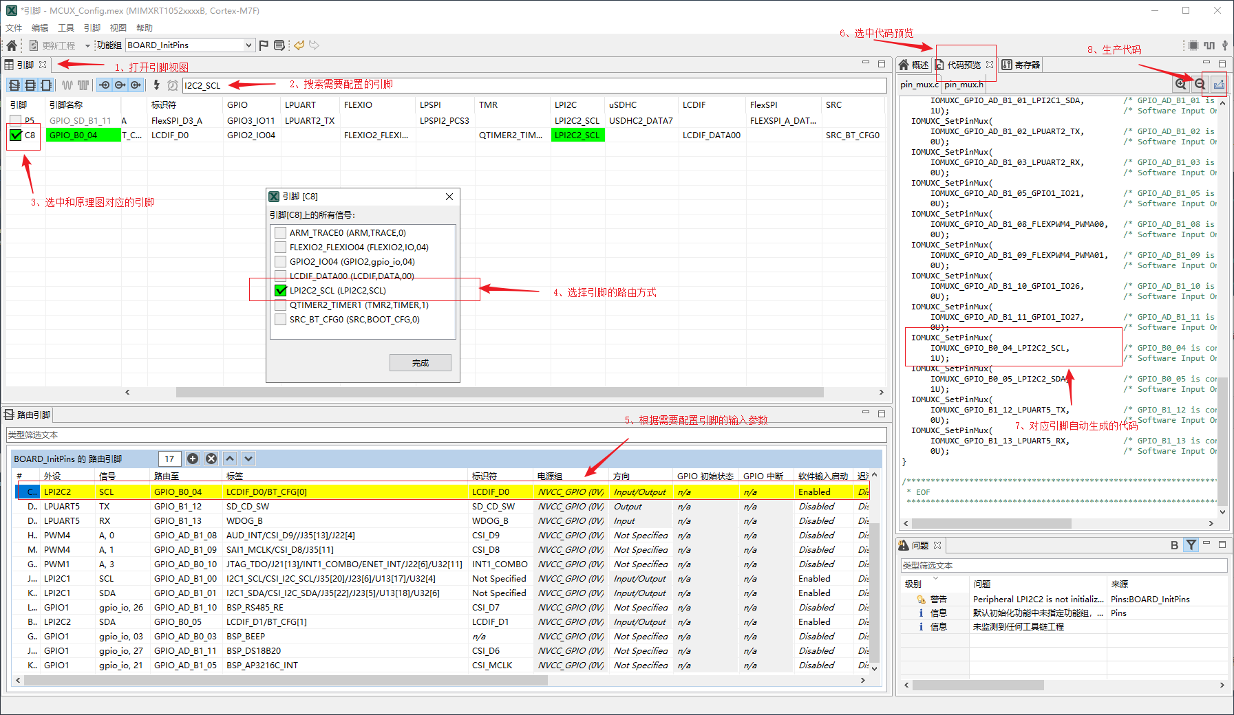
打开 BSP 的 MCUXpresso 配置文件。
按图示顺序配置 I2C2,并生成代码。
为 BSP 添加驱动时,MCUXpress工具可以快速的完成配置管脚的工作。而外设初始化,中断配置,DMA配置等等则由 RT-Thread 提供的驱动文件来完成。
打开 board 文件夹下的 Konfig 文件,拷贝 I2C1 的配置项,并重命名 I2C1 为 I2C2。
经过上一步的修改,此时重新打开 ENV 工具,在 menuconfig 中就会出现添加的 I2C2 的配置项。
使用 ENV 重新生成工程并打开,检查原有驱动文件是否支持新添加的驱动(查看是否有新驱动的配置文件,中断函数,DMA配置和中断函数等等),如下图所示I2C2对应的代码由之前的灰色变为高亮。
检查完工程后,编译下载到开发板,程序会自动开始运行。输入 list_device 命令,可以看到 I2C2 总线已经注册到内核,说明驱动已经添加成功。
部分驱动如果没有适配 BSP 所属的 i.MX RT 系列,请等待 RT-Thread 团队更新。
对于驱动文件或文档说明,有任何建议或者意见,欢迎反馈到 RT_Thread GitHub 网站或 RT-Thread 官方论坛。
当开发者想要在 BSP 中添加更多驱动时,需要使用 MCUXpresso 工具来配置这些外设。对于绝大多数驱动的配置,只需要在工具中使能相应的外设即可。但是对于一些复杂的外设,则需要更多的配置内容。下表展示了不同驱动在 MCUXpresso 工具配置步骤的总结:
| 序号 | 驱动 | MCUXpresso 工程中的配置情况(加粗部分为必做步骤) |
|---|---|---|
| 1 | GPIO | 无需任何操作 |
| 2 | UART | 配置所需要的引脚(或者使用默认引脚) |
| 3 | SPI | 配置所需要的引脚(或者使用默认引脚) |
| 4 | I2C | 配置所需要的引脚(或者使用默认引脚) |
| 5 | GPT(HWTIMER) | 无需任何操作,详细内容可参考5.3章节 |
| 6 | PWM | 配置所需要的引脚(或者使用默认引脚) ,详细内容可参考5.3章节 |
| 7 | ADC | 配置所需要的引脚(或者使用默认引脚),详细内容可参考5.3章节 |
| 8 | RTC | 无需任何操作 |
| 9 | Watchdog | 无需任何操作 |
| 10 | SDRAM | 配置所需要的引脚(或者使用默认引脚) |
本章节着重介绍配置步骤较为复杂的驱动。
list_device 命令,可以看到 gpt1 设备已经注册到内核,说明驱动已经添加成功。list_device 命令,可以看到 pwm 设备已经注册到内核,说明驱动已经添加成功。list_device 命令,可以看到 adc1 设备已经注册到内核,说明驱动已经添加成功。