IMXRT系列BSP制作教程.md 13 KB

i.MX RT 系列 BSP 制作教程

为了让广大开发者更好、更方便地使用 BSP 进行开发,RT-Thread 开发团队重新整理了现有的 i.MX RT 系列的 BSP,推出了新的 BSP 框架。新的 BSP 框架在易用性、移植便利性、驱动完整性、代码规范性等方面都有较大提升,在新的 BSP 框架下进行开发,可以大大提高应用的开发效率。

和 RT-Thread 以往提供的 i.MX RT 的 BSP 不同,新的框架将不会出现一个 BSP 通过 Env 配置来适配不同开发平台的情况。而是将这些不同的开发平台通过不同的 BSP 文件展示出来。这种方式不仅大大降低了代码的耦合性,减少了 BSP 的维护成本,而且让开发者可以更容易地找到自己需要的资源。

新的 BSP 框架还引入了 MCUXpresso Config Tools 工具,可以使用该工具来对引脚和时钟进行配置。MCUXpresso 工具提供了图形化的配置界面,这种图形化的配置方式对开发者来说更加直观,不仅可以让开发者灵活地配置 BSP 中使用的资源,并且可以让开发者对资源的使用情况一目了然。

新 BSP 框架的主要特性如下:

  • 提供多系列 BSP 模板,大大降低新 BSP 的添加难度。
  • BSP 驱动文件比较完善,开发者可以方便地使用所有驱动。
  • 使用 MCUXpresso 工具配置引脚及时钟。

1. BSP 框架介绍

BSP 框架结构如下图所示:

BSP 框架图

i.MX RT 系列的 BSP 由三部分组成,分别是官方 SDK、通用驱动和特定开发板 BSP,下面的表格以 1050 系列 BSP 为例介绍这三个部分:

| 项目 | 文件夹 | 说明 | | - | - | :-- | | 官方 SDK | imxrt/libraries/MIMXRT1050 | 1050 系列官方 SDK | | drivers | imxrt/libraries/drivers | i.MX RT 系列通用 RTT 驱动 | | 特定开发板 BSP | imxrt/imxrt1052-nxp-evk | NXP 官方 imxrt1050 EVK 开发板 BSP |

2. 知识准备

制作一个 BSP 的过程就是构建一个新系统的过程,因此想要制作出好用的 BSP,要对 RT-Thread 系统的构建过程有一定了解,需要的知识准备如下所示:

  • 掌握 i.MX RT 系列 BSP 的使用方法

了解 BSP 的使用方法,可以阅读 BSP 说明文档 中使用教程表格内的文档。了解外设驱动的添加方法可以参考《外设驱动添加指南》。

  • 了解 scons 工程构建方法

RT-Thread 使用 scons 作为系统的构建工具,因此了解 scons 的常用命令对制作新 BSP 是基本要求。

  • 了解设备驱动框架

在 RT-Thread 系统中,应用程序通过设备驱动框架来操作硬件,因此了解设备驱动框架,对添加 BSP 驱动是很重要的。

  • 了解 kconfig 语法

RT-Thread 系统通过 menuconfig 的方式进行配置,而 menuconfig 中的选项是由 kconfig 文件决定的,因此想要对 RT-Thread 系统进行配置,需要对 kconfig 语法有一定了解。

  • 熟悉 MCUXpresso 工具的使用

在新的 i.MX RT 系列 BSP 中利用了 MCUXpresso 工具对底层硬件进行配置,因此需要了解 MCUXpresso 工具的使用方法。

3. BSP 制作方法

本节以制作野火 imxrt1052-fire-pro 开发板的 BSP 为例,讲解如何为一个新的开发板添加 BSP。

BSP 的制作过程分为如下五个步骤:

  1. 复制通用模板
  2. 使用 MCUXpresso 工具配置工程
  3. 修改 BSP 中的 Kconfig 文件
  4. 修改构建工程相关文件
  5. 重新生成工程

在接下来的章节中将会详细介绍这五个步骤,帮助开发者快速创建所需要的 BSP。

3.1 复制通用模板

制作新 BSP 的第一步是复制一份同系列的 BSP 模板作为基础,通过对 BSP 模板的修改来获得新 BSP。目前提供的 BSP 模板系列如下表所示:

工程模板 说明
libraries/templates/imxrt1050xxx 1050 系列 BSP 模板

本次示例所用的 1050 系列 BSP 模板文件夹结构如下所示:

F1 系列 BSP 模板文件夹内容

本次制作的 BSP 为 1050 系列,因此拷贝模板文件夹下的 imxrt1050xxx 文件夹,并将该文件夹的名称改为 imxrt1052-fire-pro ,注意文件夹命名规则为:芯片型号 + 厂家名 + 板子名称。如下图所示:

复制通用模板

在接下来的 BSP 的制作过程中,将会修改 board 文件夹内的配置文件,将 1050 系列的 BSP 模板变成一个适用于野火 imxrt1052-fire-pro 开发板的 BSP ,下表总结了 board 文件夹中需要修改的内容:

项目 需要修改的内容说明
MCUX_Config (文件夹) MCUX_Config 工程
linker_scripts (文件夹) 链接脚本
Kconfig 芯片型号、系列、外设资源
SConscript 芯片启动文件、目标芯片型号

3.2 使用 MCUXpresso 配置工程

没有安装 MCUXpresso 软件可以访问 NXP 官网下载 MCUXpresso 软件。

在制作 BSP 的第二步,需要创建一个基于目标芯片的 MCUXpresso 工程。默认的 MCUXpresso 工程在 MCUX_Config 文件夹中,双击打开 MCUX_Config.mex 工程,如下图所示:

open_cubemx

使用 MCUXpresso 工具的一个好处就是可以图形化的配置引脚,不同子系列的芯片外设之间的区别一般是使用的引脚不一样,使用 RT-Thread 外设驱动的第一步就是需要配置外设对应的引脚,而外设的初始化不需要使用工具配置,这个过程在 RT-Thread 外设驱动中完成。

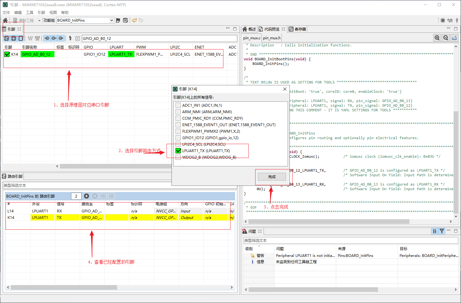
  1. 配置外设引脚:BSP 需要一个串口用来做控制台输出,按照下图所示配置串口外设的对应的引脚,只需选择引脚对应的信号为串口外设的接收或者发送即可,无需配置其他参数。

配置芯片引脚

  1. 配置时钟:时钟配置工具可以配置 MCU 内部的时钟线上的时钟,外设模块的 clock gate 默认是关闭的,外设初始化的时候才会被打开。如下图所示可以配置串口外设时钟频率:

配置时钟

  1. 导出引脚及时钟配置代码相关源文件到 BSP 的 MCUX_Config 文件夹中,引脚配置对应源文件为 pin_mux.cpin_mux.h,时钟配置对应源文件为 clock_config.cclock_config.h

生成对应的配置代码

最终 MCUXpresso 生成的工程目录结构如下图所示:

CubeMX 图 7

3.3 修改 Kconfig 选项

在本小节中修改 board/Kconfig 文件的内容有如下两点:

  • 芯片型号
  • BSP 上的外设支持选项

芯片型号和系列的修改如下表所示:

宏定义 意义 格式
SOC_MIMXRT1052CVL5B BSP 芯片型号 SOC_MIMXRT10xxx
SOC_IMXRT1050_SERIES BSP 芯片系列 SOC_IMXRT10xx_SERIES,i.MX RT 目前包括1015、1020、1050、1060及1064系列

关于 BSP 上的外设支持选项,一个初次提交的 BSP 仅仅需要支持 GPIO 驱动和串口驱动即可,因此在配置选项中只需保留这两个驱动配置项,如下图所示:

修改 Kconfig

修改 Kconfig

3.4 修改工程构建相关文件

接下来需要修改用于构建工程相关的文件。

3.4.1 修改链接脚本

linker_scripts 链接文件如下图所示:

需要修改的链接脚本

下面以 MDK 使用的链接脚本 link.sct 为例,演示如何修改链接脚本:

linkscripts_change

本次制作 BSP 使用的芯片为 MIMIRT1052CVL5B,开发板外接的 QSPI FLASH 大小为 32MB,因此修 m_text_size 为 0x1fffdbff。m_text_size、m_interrupts_size 和 m_flash_config_size 的大小合计为 32MB。

其他两个链接脚本的文件分别为 IAR 使用的 link.icf 和 GCC 编译器使用的 link.lds,修改的方式也是类似的,如下图所示:

  • link.icf 修改内容

link_icf

  • link.lds 修改内容

link_lds

3.4.2 修改构建脚本

在这一步中需要修改芯片型号,具体可以参考 SDK 下面的 fsl_device_registers.h 文件来确定芯片型号,修改内容如下图所示:

修改启动文件和芯片型号

3.4.3 修改工程模板

template 文件是生成 MDK/IAR 工程的模板文件,通过修改该文件可以设置工程中使用的芯片型号以及下载方式。MDK4/MDK5/IAR 的工程模板文件,如下图所示:

MDK/IAR 工程模板

下面以 MDK5 模板的修改为例,介绍如何修改模板配置:

选择芯片型号

修改程序的默认下载方式:

配置下载方式

配置下载方式

3.5 重新生成工程

重新生成工程需要使用 Env 工具。

3.5.1 重新生成 rtconfig.h 文件

在 Env 界面输入命令 menuconfig 对工程进行配置,并生成新的 rtconfig.h 文件。如下图所示:

输入 menuconfig 进入配置界面

选择要打开的外设

3.5.2 重新 MDK/IAR 工程

下面以重新生成 MDK 工程为例,介绍如何重新生成 BSP 工程。

使用 env 工具输入命令 scons --target=mdk5 重新生成工程,如下图所示:

重新生成 BSP 工程

重新生成工程成功:

重新生成 BSP 工程

到这一步为止,新的 BSP 就可以使用了。

接下来我们可以分别使用命令 scons --target=mdk4scons --target=iar,来更新 mdk4 和 IAR 的工程,使得该 BSP 变成一个完整的,可以提交到 GitHub 的 BSP。

感谢每一位贡献代码的开发者,RT-Thread 将与你一同成长。

4. 规范

本章节介绍 RT-Thread i.MX RT 系列 BSP 制作与提交时应当遵守的规范 。开发人员在 BSP 制作完成后,可以根据本规范提出的检查点对制作的 BSP 进行检查,确保 BSP 在提交前有较高的质量 。

1. BSP 制作规范

i.MX RT BSP 的制作规范主要分为 3 个方面:工程配置,ENV 配置和 IDE 配置。在已有的 i.MX RT 系列 BSP 的模板中,已经根据下列规范对模板进行配置。在制作新 BSP 的过程中,拷贝模板进行修改时,需要注意的是不要修改这些默认的配置。BSP 制作完成后,需要对新制作的 BSP 进行功能测试,功能正常后再进行代码提交。

下面将详细介绍 BSP 的制作规范。

工程配置

  • 遵从 RT-Thread 编码规范,代码注释风格统一
  • main 函数功能保持一致
    • 如果有 LED 的话,main 函数里只放一个 LED 1HZ 闪烁的程序
  • rt_hw_board_init 中需要完成堆的初始化:调用 rt_system_heap_init
  • 默认只初始化 GPIO 驱动和 FinSH 对应的串口驱动,不使用 DMA
  • 当使能板载外设驱动时,应做到不需要修改代码就能编译下载使用
  • 提交前应检查 GCC/MDK/IAR 三种编译器直接编译或者重新生成后编译是否成功

ENV 配置

  • 系统心跳统一设置为 1000(宏:RT_TICK_PER_SECOND)
  • BSP 中需要打开调试选项中的断言(宏:RT_DEBUG)
  • 系统空闲线程栈大小统一设置为 256(宏:IDLE_THREAD_STACK_SIZE)
  • 开启组件自动初始化(宏:RT_USING_COMPONENTS_INIT)
  • 需要开启 user main 选项(宏:RT_USING_USER_MAIN)
  • 默认关闭 libc(宏:RT_USING_LIBC)
  • FinSH 默认只使用 MSH 模式(宏:FINSH_USING_MSH_ONLY)

IDE 配置

  • 使能下载代码后自动运行
  • 使能 C99 支持
  • 使能 One ELF Setion per Function(MDK)
  • keil/iar 生成的临时文件分别放到 build 下的 keil/iar 文件夹下
  • MDK/GCC/IAR 生成 bin 文件名字统一成 rtthread.bin

2. BSP 提交规范

  • 提交前请认真修改 BSP 的 README.md 文件,README.md 文件的外设支持表单只填写 BSP 支持的外设,可参考其他 BSP 填写。查看文档 i.MX RT 系列驱动介绍 了解驱动分类。
  • 提交 BSP 分为 2 个阶段提交:
    • 第一阶段:基础 BSP 包括串口驱动和 GPIO 驱动,能运行 FinSH 控制台。完成 MDK4、MDK5 、IAR 和 GCC 编译器支持,如果芯片不支持某款编译器(比如 MDK4)可以不用做。 BSP 的 README.md 文件需要填写第二阶段要完成的驱动。
    • 第二阶段:完成板载外设驱动支持,所有板载外设使用 menuconfig 配置后就能直接使用。若开发板没有板载外设,则此阶段可以不用完成。不同的驱动也要分开提交,方便 review 和合并。
  • 只提交 BSP 必要的文件,删除无关的中间文件,能够提交的文件请对照其他 BSP。
  • 提交 i.MX RT 不同系列的 Library 库时,请参考 1050 系列的 FSL 库。
  • 提交前要对 BSP 进行编译测试,确保在不同编译器下编译正常。
  • 提交前要对 BSP 进行功能测试,确保 BSP 的在提交前符合工程配置章节中的要求。