IMXRT系列外设驱动添加指南.md 6.2 KB

i.MX RT 系列外设驱动添加指南

1. 简介

本文档是为需要给现有的 i.MX RT BSP 添加更多外设驱动的开发者准备的。通过阅读本文,开发者可以按照自己的实际情况给现有 BSP 添加自己需要的驱动。

2. 前提要求

  • 熟练使用 ENV 工具,参考:RT-Thread env 工具用户手册
  • 熟悉 Kconfig 语法
  • 熟悉 MCUXpresso 工具
  • 对 RT-Thread 设备驱动框架有一定了解

3. 如何添加更多的外设驱动选项

本章节以添加片上外设驱动为例,讲解如何为 BSP 添加更多可用驱动。如果想使用的片上外设是 片上外设配置菜单 里没有的,就需要开发者自己添加了。下面我们将演示如何为 imxrrt1052-fire-pro BSP 添加 I2C2 驱动。

没有安装 MCUXpresso 软件可以访问 NXP 官网下载 MCUXpresso 软件。

野火 Pro BSP 默认只支持 I2C1,开发者如果需要使用 I2C2,则需要自己添加。

spi_config

添加 I2C2 的外设支持需要以下几步:

1. 打开 MCUXpresso 工程

打开 BSP 的 MCUXpresso 配置文件。

1543486779576

2. 按原理图配置 I2C2 的引脚,并生成代码

按图示顺序配置 I2C2,并生成代码。

1543487684698

为 BSP 添加驱动时,MCUXpress工具可以快速的完成配置管脚的工作。而外设初始化,中断配置,DMA配置等等则由 RT-Thread 提供的驱动文件来完成。

3. 修改 Kconfig 文件

打开 board 文件夹下的 Konfig 文件,拷贝 I2C1 的配置项,并重命名 I2C1 为 I2C2。

1543542657074

4. 重新配置工程

经过上一步的修改,此时重新打开 ENV 工具,在 menuconfig 中就会出现添加的 I2C2 的配置项。

1543543081284

5. 生成工程,检查驱动文件

使用 ENV 重新生成工程并打开,检查原有驱动文件是否支持新添加的驱动(查看是否有新驱动的配置文件,中断函数,DMA配置和中断函数等等),如下图所示I2C2对应的代码由之前的灰色变为高亮。

spi_code

6. 编译下载

检查完工程后,编译下载到开发板,程序会自动开始运行。输入 list_device 命令,可以看到 I2C2 总线已经注册到内核,说明驱动已经添加成功。

1543543446786

4. 注意事项

5. 附录

5.1 外设配置总结

当开发者想要在 BSP 中添加更多驱动时,需要使用 MCUXpresso 工具来配置这些外设。对于绝大多数驱动的配置,只需要在工具中使能相应的外设即可。但是对于一些复杂的外设,则需要更多的配置内容。下表展示了不同驱动在 MCUXpresso 工具配置步骤的总结:

序号 驱动 MCUXpresso 工程中的配置情况(加粗部分为必做步骤
1 GPIO 无需任何操作
2 UART 配置所需要的引脚(或者使用默认引脚)
3 SPI 配置所需要的引脚(或者使用默认引脚)
4 I2C 配置所需要的引脚(或者使用默认引脚)
5 GPT(HWTIMER) 无需任何操作,详细内容可参考5.3章节
6 PWM 配置所需要的引脚(或者使用默认引脚) ,详细内容可参考5.3章节
7 ADC 配置所需要的引脚(或者使用默认引脚),详细内容可参考5.3章节
8 RTC 无需任何操作
9 Watchdog 无需任何操作
10 SDRAM 配置所需要的引脚(或者使用默认引脚)

5.2 复杂外设配置说明

本章节着重介绍配置步骤较为复杂的驱动。

5.2.1 GPT 外设驱动添加说明

  1. 打开 imxrt/imxrt1052-fire-pro/board/Kconfig ,添加 Kconfig 选项。选中自己添加的选项后,生成一遍工程,如下图所示:

timer Kconfig 配置

  1. 打开工程进行编译并下载,如下图所示:

timer 编译

  1. 查看结果,输入 list_device 命令,可以看到 gpt1 设备已经注册到内核,说明驱动已经添加成功。

timer 编译

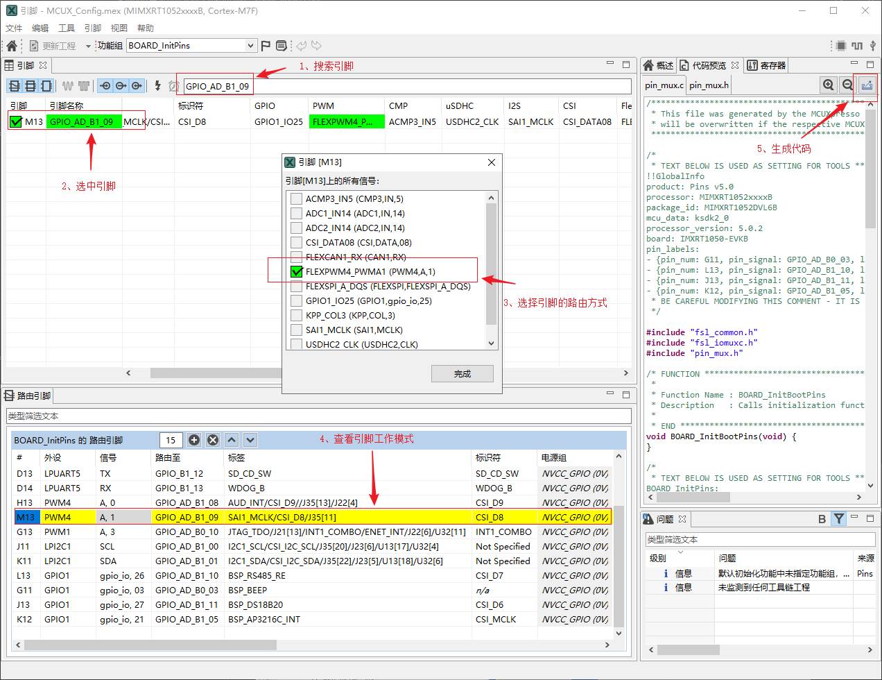
5.2.2 PWM 外设驱动添加说明

  1. 打开 MCUXpresso 工程,设置 PWM 在 MCUXpresso 里的选项,如下图所示:

pwm CubeMX 配置

  1. 打开 imxrt/imxrt1052-fire-pro/board/Kconfig ,添加 Kconfig 选项。选中自己添加的选项后,生成一遍工程,如下图所示:

pwm Kconfig 配置

  1. 打开工程进行编译并下载,如下图所示:

pwm 编译

  1. 查看结果,输入 list_device 命令,可以看到 pwm 设备已经注册到内核,说明驱动已经添加成功。

pwm 编译

5.2.3 ADC 外设驱动添加说明

  1. 打开 MCUXpresso 工程,设置 ADC 在 MCUXpresso 里的引脚,如下图所示:

adc CubeMX 配置

  1. 打开 imxrt/imxrt1052-fire-pro/board/Kconfig ,添加 Kconfig 选项。选中自己添加的选项后,生成一遍工程,如下图所示:

adc Kconfig 配置

  1. 打开工程进行编译并下载,如下图所示:

adc 编译

  1. 查看结果,输入 list_device 命令,可以看到 adc1 设备已经注册到内核,说明驱动已经添加成功。

adc 编译