STM32系列BSP制作教程.md 15 KB

STM32 系列 BSP 制作教程

为了让广大开发者更好、更方便地使用 BSP 进行开发,RT-Thread 开发团队重新整理了现有的 STM32 系列的 BSP,推出了新的 BSP 框架。新的 BSP 框架在易用性、移植便利性、驱动完整性、代码规范性等方面都有较大提升,在新的 BSP 框架下进行开发,可以大大提高应用的开发效率。

和 RT-Thread 以往提供的 BSP 不同,在新的 BSP 文件夹中将不会包含固件库、外设驱动等可以被多个 BSP 引用的代码文件。而是将这些通用的文件统一存放在 Library 文件夹中,通过在特定 BSP 中引用这些文件的方式,来包含 BSP 中所需的库文件或者驱动文件。这种方式不仅大大提高了代码复用率,降低了 BSP 的维护成本,而且可以更方便地给开发者提供更丰富的驱动文件,让开发者可以更容易地找到自己需要的资源。

新的 BSP 框架还引入了 CubeMX 工具,可以使用该工具来对 BSP 中使用的外设引脚进行配置。CubeMX 工具提供了图形化的配置界面,这种图形化的配置方式对开发者来说更加直观,不仅可以让开发者灵活地配置 BSP 中使用的资源,并且可以让开发者对资源的使用情况一目了然。

新 BSP 框架的主要特性如下:

  • 提供多系列 BSP 模板,大大降低新 BSP 的添加难度;
  • 每个 BSP 都配有齐全的驱动文件,开发者可以方便地使用所有驱动;
  • 开发者可以使用 CubeMX 工具对 BSP 进行图形化配置;

1. BSP 框架介绍

BSP 框架结构如下图所示:

BSP 框架图

每一个 STM32 系列的 BSP 由三部分组成,分别是通用库、BSP 模板和特定开发板 BSP,下面的表格以 F1 系列 BSP 为例介绍这三个部分:

|项目|文件夹|说明| | - | - | :-- | | 通用库 | stm32/libraries | 用于存放 HAL 库以及基于 HAL 库的多系列通用外设驱动文件 | | F1 系列 BSP 工程模板 | stm32/libraries/templates/stm32f10x | F1系列 BSP 模板,可以通过修改该模板制作更多 F1系列 BSP | | 特定开发板 BSP | stm32/stm32f103-atk-nano | 在 BSP 模板的基础上修改而成 |

2. 知识准备

制作一个 BSP 的过程就是构建一个新系统的过程,因此想要制作出好用的 BSP,要对 RT-Thread 系统的构建过程有一定了解,需要的知识准备如下所示:

  • 掌握 STM32 系列 BSP 的使用方法

了解 BSP 的使用方法,可以阅读 BSP 说明文档 中使用教程表格内的文档。了解外设驱动的添加方法可以参考《外设驱动添加指南》。

  • 了解 Scons 工程构建方法

RT-Thread 使用 Scons 作为系统的构建工具,因此了解 Scons 的常用命令对制作新 BSP 是基本要求。

  • 了解设备驱动框架

在 RT-Thread 系统中,应用程序通过设备驱动框架来操作硬件,因此了解设备驱动框架,对添加 BSP 驱动是很重要的。

  • 了解 Kconfig 语法

RT-Thread 系统通过 menuconfig 的方式进行配置,而 menuconfig 中的选项是由 Kconfig 文件决定的,因此想要对 RT-Thread 系统进行配置,需要对 kconfig 语法有一定了解。

  • 熟悉 CubeMX 工具的使用

在新的 STM32 系列 BSP 中利用了 CubeMX 工具对底层硬件进行配置,因此需要了解 CubeMX 工具的使用方法。

3. BSP 制作方法

本节以制作正点原子 stm32f103-atk-nano 开发板的 BSP 为例,讲解如何为一个新的开发板添加 BSP。

BSP 的制作过程分为如下五个步骤:

  1. 复制通用模板
  2. 使用 CubeMX 工具配置工程
  3. 修改 BSP 中的 Kconfig 文件
  4. 修改构建工程相关文件
  5. 重新生成工程

在接下来的章节中将会详细介绍这五个步骤,帮助开发者快速创建所需要的 BSP。

3.1 复制通用模板

制作新 BSP 的第一步是复制一份同系列的 BSP 模板作为基础,通过对 BSP 模板的修改来获得新 BSP。目前提供的 BSP 模板系列如下表所示:

工程模板 说明
libraries/templates/stm32f0xx F0 系列 BSP 模板
libraries/templates/stm32f10x F1 系列 BSP 模板
libraries/templates/stm32f4xx F4 系列 BSP 模板
libraries/templates/stm32f7xx F7 系列 BSP 模板
libraries/templates/stm32l4xx L4 系列 BSP 模板

本次示例所用的 F1 系列 BSP 模板文件夹结构如下所示:

F1 系列 BSP 模板文件夹内容

本次制作的 BSP 为 F1 系列,因此拷贝模板文件夹下的 stm32f10x 文件夹,并将该文件夹的名称改为 stm32f103-atk-nano ,如下图所示:

复制通用模板

在接下来的 BSP 的制作过程中,将会修改 board 文件夹内的配置文件,将 F1 系列的 BSP 模板变成一个适用于正点原子 stm32f103-atk-nano 开发板的 BSP ,下表总结了 board 文件夹中需要修改的内容:

项目 需要修改的内容说明
CubeMX_Config (文件夹) CubeMX 工程
linker_scripts (文件夹) BSP 特定的链接脚本
board.c/h 系统时钟、GPIO 初始化函数、芯片存储器大小
Kconfig 芯片型号、系列、外设资源
SConscript 芯片启动文件、目标芯片型号

3.2 使用 CubeMX 配置工程

在制作 BSP 的第二步,需要创建一个基于目标芯片的 CubeMX 工程。默认的 CubeMX 工程在 CubeMX_Config 文件夹中,双击打开 CubeMX_Config.ioc 工程,如下图所示:

open_cubemx

在 CubeMX 工程中将芯片型号为修改芯片型号为 STM32F103RBTx 。

3.2.1 生成 CubeMX 工程

配置系统时钟、外设引脚等,步骤如下图所示:

  1. 打开外部时钟、设置下载方式、打开串口外设(注意只需要选择串口外设引脚即可,无需配置其他参数):

配置芯片引脚

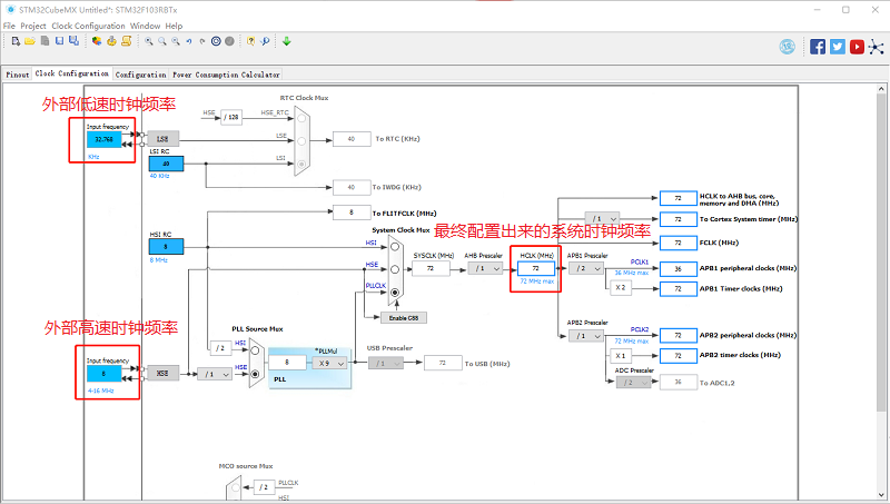
  1. 配置系统时钟:

配置系统时钟

  1. 设置项目名称,并在指定地址重新生成 CubeMX 工程:

生成对应的配置代码

注意:在生成代码时,不要勾选以下选项(即:不让其生成单独的 .c/.h 驱动文件,直接全部更新到 rt-thread 要使用的 stm32xxx_hal_msp.c 文件中)

generate-code

最终 CubeMX 生成的工程目录结构如下图所示:

CubeMX 图7

3.2.2 拷贝初始化函数

board.c 文件中存放了函数 SystemClock_Config() ,该函数负责初始化系统时钟。当使用 CubeMX 工具对系统时钟重新配置的时候,需要更新这个函数。

该函数由 CubeMX 工具生成,默认存放在board/CubeMX_Config/Src/main.c 文件中。但是该文件并没有被包含到我们的工程中,因此需要将这个函数从 main.c 中拷贝到 board.c 文件中。在整个 BSP 的制作过程中,这个函数是唯一要要拷贝的函数,该函数内容如下所示:

board_1

board.h 文件中配置了 FLASH 和 RAM 的相关参数,这个文件中需要修改的是 STM32_FLASH_SIZESTM32_SRAM_SIZE 这两个宏控制的参数。本次制作的 BSP 所用的 STM32F103RBTx 芯片的 flash 大小为 128k,ram 的大小为 20k,因此对该文件作出如下的修改:

修改 board.h

3.2.3 堆内存配置讲解

通常情况下,系统 RAM 中的一部分内存空间会被用作堆内存。下面代码的作用是,在不同编译器下规定堆内存的起始地址 HEAP_BEGIN 和结束地址 HEAP_END。这里 HEAP_BEGINHEAP_END 的值需要和后面 3.4.1 修改链接脚本 章节所修改的配置相一致。

在某些系列的芯片中,芯片 RAM 可能分布在不连续的多块内存区域上。此时堆内存的位置可以和系统内存在同一片连续的内存区域,也可以存放在一片独立的内存区域中。例如在 L4 系列的芯片上,就可以将堆内存配置在起始地址为 0x20000000 的大小为 96k 的内存空间,而将 0x10000000 开始的 32k 内存空间用作系统运行内存。

heap_config

3.3 修改 Kconfig 选项

在本小节中修改 board/Kconfig 文件的内容有如下两点:

  • 芯片型号和系列
  • BSP 上的外设支持选项

芯片型号和系列的修改如下表所示:

宏定义 意义 格式
SOC_STM32F103RB 芯片型号 SOC_STM32xxx
SOC_SERIES_STM32F1 芯片系列 SOC_SERIES_STM32xx

关于 BSP 上的外设支持选项,一个初次提交的 BSP 仅仅需要支持 GPIO 驱动和串口驱动即可,因此在配置选项中只需保留这两个驱动配置项,如下图所示:

修改 Kconfig

3.4 修改工程构建相关文件

接下来需要修改用于构建工程相关的文件。

3.4.1 修改链接脚本

linker_scripts 链接文件如下图所示:

需要修改的链接脚本

下面以 MDK 使用的链接脚本 link.sct 为例,演示如何修改链接脚本:

linkscripts_change

本次制作 BSP 使用的芯片为 STM32F103RB,FLASH 为 128k,因此修改 LR_IROM1 和 ER_IROM1 的参数为 0x00020000。RAM 的大小为20k, 因此修改 RW_IRAM1 的参数为 0x00005000。这样的修改方式在一般的应用下就够用了,后续如果有特殊要求,则需要按照链接脚本的语法来根据需求修改。修改链接脚本时,可以参考 3.2.3 堆内存配置讲解 章节来确定 BSP 的内存分配。

其他两个链接脚本的文件分别为 iar 使用的 link.icf 和 gcc 编译器使用的 link.lds,修改的方式也是类似的,如下图所示:

  • link.icf 修改内容

link_icf

  • link.lds 修改内容

link_lds

3.4.2 修改构建脚本

SConscript 脚本决定 MDK/IAR 工程的生成以及编译过程中要添加文件。

在这一步中需要修改芯片型号以及芯片启动文件的地址,修改内容如下图所示:

修改启动文件和芯片型号

注意:如果在文件夹中找不到相应系列的 .s 文件,可能是多个系列的芯片重用了相同的启动文件,此时可以在 CubeMX 中生成目标芯片的工程,查看使用了哪个启动文件,然后再修改启动文件名。

3.4.3 修改工程模板

template 文件是生成 MDK/IAR 工程的模板文件,通过修改该文件可以设置工程中使用的芯片型号以及下载方式。MDK4/MDK5/IAR 的工程模板文件,如下图所示:

MDK/IAR 工程模板

下面以 MDK5 模板的修改为例,介绍如何修改模板配置:

选择芯片型号

修改程序下载方式:

配置下载方式

3.5 重新生成工程

重新生成工程需要使用 Env 工具。

3.5.1 重新生成 rtconfig.h 文件

在 Env 界面输入命令 menuconfig 对工程进行配置,并生成新的 rtconfig.h 文件。如下图所示:

输入menuconfig进入配置界面

选择要打开的外设

3.5.2 重新生成 MDK/IAR 工程

下面以重新生成 MDK 工程为例,介绍如何重新生成 BSP 工程。

使用 env 工具输入命令 scons --target=mdk5 重新生成工程,如下图所示:

重新生成 BSP 工程

重新生成工程成功:

重新生成 BSP 工程

到这一步为止,新的 BSP 就可以使用了。

接下来我们可以分别使用命令 scons --target=mdk4scons --target=iar,来更新 MDK4 和 IAR 的工程,使得该 BSP 变成一个完整的,可以提交到 GitHub 的 BSP (MDK4工程的制作为可选)。

感谢每一位贡献代码的开发者,RT-Thread 将与你一同成长。

4. 规范

本章节介绍 RT-Thread STM32 系列 BSP 制作与提交时应当遵守的规范 。开发人员在 BSP 制作完成后,可以根据本规范提出的检查点对制作的 BSP 进行检查,确保 BSP 在提交前有较高的质量 。

4.1 BSP 制作规范

STM32 BSP 的制作规范主要分为 3 个方面:工程配置,ENV 配置和 IDE 配置。在已有的 STM32 系列 BSP 的模板中,已经根据下列规范对模板进行配置。在制作新 BSP 的过程中,拷贝模板进行修改时,需要注意的是不要修改这些默认的配置。BSP 制作完成后,需要对新制作的 BSP 进行功能测试,功能正常后再进行代码提交。

下面将详细介绍 BSP 的制作规范。

4.1.1 工程配置

  • 遵从RT-Thread 编码规范,代码注释风格统一
  • main 函数功能保持一致
    • 如果有 LED 的话,main 函数里只放一个 LED 1HZ 闪烁的程序
  • rt_hw_board_init 中需要完成堆的初始化:调用 rt_system_heap_init
  • 默认只初始化 GPIO 驱动和 FinSH 对应的串口驱动,不使用 DMA
  • 当使能板载外设驱动时,应做到不需要修改代码就能编译下载使用
  • 提交前应检查 GCC/MDK/IAR 三种编译器直接编译或者重新生成后编译是否成功
  • 使用 dist 命令对 BSP 进行发布,检查使用 dist 命令生成的工程是否可以正常使用

4.1.2 ENV 配置

  • 系统心跳统一设置为 1000(宏:RT_TICK_PER_SECOND)
  • BSP 中需要打开调试选项中的断言(宏:RT_DEBUG)
  • 系统空闲线程栈大小统一设置为 256(宏:IDLE_THREAD_STACK_SIZE)
  • 开启组件自动初始化(宏:RT_USING_COMPONENTS_INIT)
  • 需要开启 user main 选项(宏:RT_USING_USER_MAIN)
  • 默认关闭 libc(宏:RT_USING_LIBC)
  • FinSH 默认只使用 MSH 模式(宏:FINSH_USING_MSH_ONLY)

4.1.3 IDE 配置

  • 使能下载代码后自动运行
  • 使能 C99 支持
  • 使能 One ELF Section per Function(MDK)
  • MDK/IAR 生成的临时文件分别放到build下的 MDK/IAR 文件夹下
  • MDK/GCC/IAR 生成 bin 文件名字统一成 rtthread.bin

4.2 BSP 提交规范

  • 提交前请认真修改 BSP 的 README.md 文件,README.md 文件的外设支持表单只填写 BSP 支持的外设,可参考其他 BSP 填写。查看文档《STM32系列驱动介绍》了解驱动分类。
  • 提交 BSP 分为 2 个阶段提交:
    • 第一阶段:基础 BSP 包括串口驱动和 GPIO 驱动,能运行 FinSH 控制台。完成 MDK4、MDK5 、IAR 和 GCC 编译器支持,如果芯片不支持某款编译器(比如MDK4)可以不用做。 BSP 的 README.md 文件需要填写第二阶段要完成的驱动。
    • 第二阶段:完成板载外设驱动支持,所有板载外设使用 menuconfig 配置后就能直接使用。若开发板没有板载外设,则此阶段可以不用完成。不同的驱动要分开提交,方便 review 和合并。
  • 只提交 BSP 必要的文件,删除无关的中间文件,能够提交的文件请对照其他 BSP。
  • 提交 STM32 不同系列的 Library 库时,请参考 f1/f4 系列的 HAL 库,删除多余库文件
  • 提交前要对 BSP 进行编译测试,确保在不同编译器下编译正常
  • 提交前要对 BSP 进行功能测试,确保 BSP 的在提交前符合工程配置章节中的要求